Desain database akademik sederhana dilengkapi dengan perintah Query SQL
Tugas Mata Kuliah Pemrograman SQL
"Membangun Database Akademik"
Nama : I GEDE ARYA SURYA GITA
Dosen Pembimbing : Eko Win Kenali, Halim Fathoni
Latar Belakang Masalah Saya mengangkat judul ini adalah :
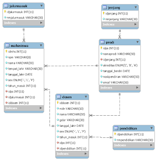
kegiatan praktikum merupakan kegiatan yang sangat penting dalam proses belajar mengajar khususnya dalam ruang lingkup Politeknik Negeri Lampung. Selain belajar teori mahasiswa juga harus mengikuti kegiatan praktikum, kegiatan praktikum ini sendiri bertujuan untuk memantapkan teori yang telah didapatkan oleh mahasiswa. Mahasiswa diwajibkan untuk membuat laporan praktikum yang berisi apa saja yang telah dilakukan saat praktikum tersebut. Pratikum kali ini membahas Membangun Database Akademik.
Tujuan dari postingan ini adalah :
- Pembaca dapat membuat sebuah database utuh,
- Pembaca dapat memanfaatkan database yang telah dibuat untuk kepentingan tertentu.
- Pembaca memahami cara atau langkah-langkah untuk membangun sebuah database di MySql
Rumusan Masalah
- Apa itu Database?
- Apa itu MySql?
- Bagaimana cara memnbuat databse di MySql?
Pengertian Database
Pangkalan data atau basis data (bahasa Inggris: database) adalah kumpulan informasi yang disimpan di dalam komputer secara sistematik sehingga dapat diperiksa menggunakan suatu program komputer untuk memperoleh informasi dari basis data tersebut. Perangkat lunak yang digunakan untuk mengelola dan memanggil kueri (query) basis data disebut sistem manajemen basis data (database management system, DBMS). Sistem basis data dipelajari dalam ilmu informasi.
Pengertian MySql
MySQL adalah sebuah perangkat lunak sistem manajemen basis data SQL (bahasa Inggris: database management system) atau DBMS yang multialur, multipengguna, dengan sekitar 6 juta instalasi di seluruh dunia. MySQL AB membuat MySQL tersedia sebagai perangkat lunak gratis di bawah lisensi GNU General Public License (GPL), tetapi mereka juga menjual di bawah lisensi komersial untuk kasus-kasus di mana penggunaannya tidak cocok dengan penggunaan GPL.
atau kalian dapat mengunjungi di GoogleDocs Project Mahasiswa
Sekian postingan kali ini jika ada kesalahan saya mohon maaf. jangan lupa kunjungi website resmi Politeknik Negeri Lampung dan website resmi jurusan Ekonomi dan Bisnis Polinela







